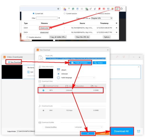
Now more and more people choose software to download online videos since desktop tools are more reliable, secure and faster. Some of them even offer more useful tools. The most recommended solution to Mail.ru video download is WonderFox HD Video Converter Factory Pro. It is a powerful and fast video downloader that can download videos using URL from most social media, video and music hosting websites. The software is completely straightforward yet it performs better than any other competitor's product. Apart from being a video downloader, it's also a practical video converter and video editor that offers basic video editing functions like crop, clip, rotate, flip, add special effects, etc. Free downloadFree download it and let's get started.










